This website requires JavaScript.
Explore
Help
Register
Sign In
EngineX-Mthreads
/
enginex-mthreads-vllm
Watch
4
Star
0
Fork
0
You've already forked enginex-mthreads-vllm
Code
Issues
Pull Requests
Actions
Projects
Releases
Wiki
Activity
Files
2bd9bd4cc2a5df9aa734c16e0cc187327b6528c4
enginex-mthreads-vllm
/
vllm
/
distributed
/
kv_transfer
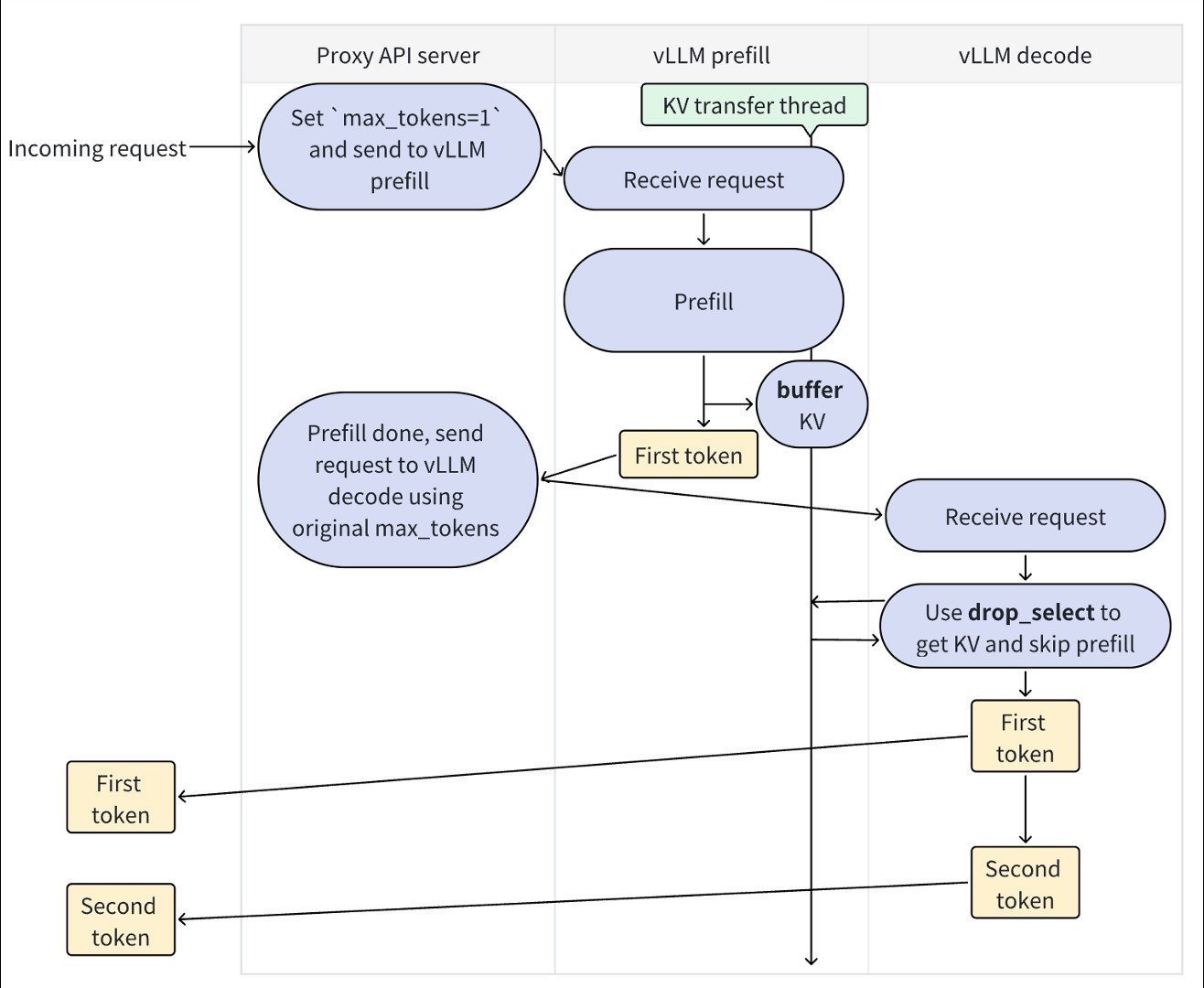
/
disagg_prefill_workflow.jpg
xiezhongtao
5aef6c175a
Sync from v0.13
2026-01-19 10:38:50 +08:00
139 KiB
1316x1080px
Raw
History